Toad for Oracle 소개
Query Builder 1

by 토드 Toad for Oracle Query Builder [2012.11.18]


Query Builder는 사용자가 GUI 화면상에서 SQL 문장을 빠르게 작성하고, 복잡한 SQL 문장을 쉽게 이해할 수 있도록 도와줍니다.

Query Builder Open

Toad 메인 메뉴 > Database > Report > Query Builder

  • [그림1] Query Builder 메뉴
  • Query Builder 메뉴

1. SQL 문장 작성

Query Builder는 Object Palette을 이용해서 SQL 문장을 쉽게 작성 할 수 있습니다.

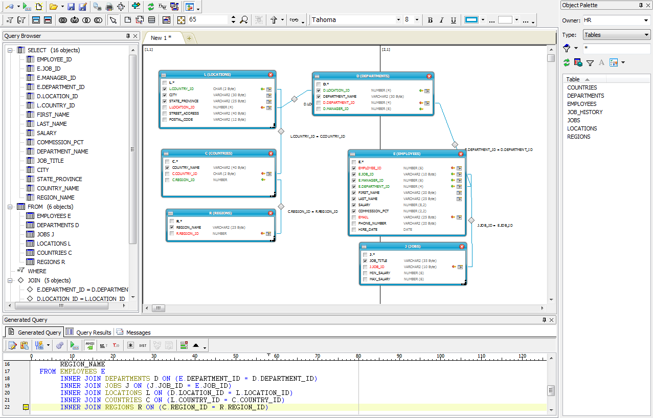
Object Palette에서 테이블 또는 View를 선택하고 Drag & Drop 방식으로 Query Builder 화면으로 이동시키면 [그림2]와 같이 Object간의 연관관계가 나타나고 화면 아래쪽 Generated Query에는 SQL 문장이 자동으로 생성됩니다.

Query Builder 화면에는 테이블의 Column명과 Data type 그리고 Foreign Key와 같은 제약조건의 유무, Index의 유무의 정보가 함께 표시됩니다.

  • [그림2] Object간의 연관관계
  • Object간의 연관관계

화면 위쪽에 툴바 또는 화면 왼쪽의 Query Browser를 이용하여 Union, Subquery, where절 또는 Having절 등 조건들을 추가해서 사용할 수 있습니다.

  • [그림3]
  • [그림3]
  • [그림4]

Query Builder에 Drag & Drop 방식으로 생성한 테이블의 Column 체크박스를 통해 조회하고자 하는 Column을 선택할 수 있고, 마우스 오른쪽 버튼을 이용해 나타난 팝업창에서 Where, Group By, Order By 조건을 설정할 수 있으며, 선택한 Column의 Alias를 입력할 수 도 있습니다.

  • [그림4]

2. 작성한 SQL문장 분석

[그림5]와 같이 복잡한 SQL문장도 마우스 오른쪽 버튼을 클릭해서 나오는 기능 중에 Send to Query Builder를 클릭하면 [그림6]과 같이 테이블간의 연관관계를 도식화 할 수 있습니다.

  • [그림5] Send to Query Builder
  • Send to  Query Builder

[그림6]과 같이 SQL문장을 도식화해서 보면 테이블간의 연관관계를 쉽게 확인 할 수 있으며, 마우스를 이용한 Drag & Drop 방식 또는 Generated Query 탭에서 직접 SQL문장을 수정 할 수 있습니다.

  • [그림6]

도식화된 테이블 정보는 특정 영역을 확대, 축소하거나 전체 영역을 화면에 자동으로 맞춰주는 기능(Auto layout) 등 화면에 대한 유연한 기능을 제공하고 있으며, 글씨체나 색상, 밑줄, 글자 크기 등 사용자 기호나 중요도에 따라 다양하게 속성을 변경할 수 있으며, BMP, PNG 및 JPEEG 형식으로 저장할 수 있습니다.

  • [그림7]

- 강좌 URL : https://www.gurubee.net/lecture/2221

- 구루비 강좌는 개인의 학습용으로만 사용 할 수 있으며, 다른 웹 페이지에 게재할 경우에는 출처를 꼭 밝혀 주시면 고맙겠습니다.~^^

- 구루비 강좌는 서비스 제공을 위한 목적이나, 학원 홍보, 수익을 얻기 위한 용도로 사용 할 수 없습니다.

by 아발란체 [2012.12.07 09:24:01]

관계가 없는 테이블만 있어서 그런가 따라하기가 많이 힘드네요...
강좌라기 보다 소개하는 내용 같습니다. 뉴ㅅ뉴)ㆀ
결론은 편하다는 느낌 보다 복잡하다는 느낌...

댓글등록
SQL문을 포맷에 맞게(깔끔하게) 등록하려면 code() 버튼을 클릭하여 작성 하시면 됩니다.
로그인 사용자만 댓글을 작성 할 수 있습니다. 로그인, 회원가입