Toad for Oracle 소개
ER Diagram 0

by 토드 Toad for Oracle ER Diagram [2013.01.14]


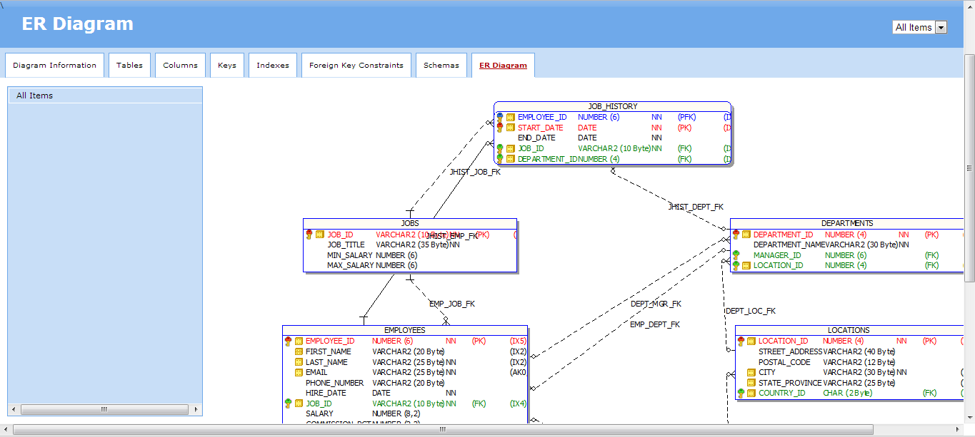
ER-Diagram은 사용자가 데이터베이스와 Schema 구조를 쉽게 이해할 수 있도록 [그림1]과 같이 그래픽화 된 인터페이스를 제공합니다.

  • [그림1] ER-Diagram 화면
  • ER-Diagram 화면

ER-Diagram Open

Toad 메인메뉴 > Database > Report > ER Diagram

  • [그림2]

ER-Diagram 오브젝트 추가 방법
  • - Scheam Browser에서 Object를 선택하고 마우스 오른쪽 버튼을 이용해서 추가하는 방법
  • - ER Diagram에서 Add Object 버튼을 이용해서 추가하는 방법
  • - Object Palette에서 Drag & Drop 방식으로 추가하는 방법

특정 영역을 확대하거나 전체 영역을 화면에 자동으로 맞춰주는 Auto layout 기능 등 화면에 대한 유연한 기능을 제공하고 있으며, Schema Browser에서 제공하는 Describe(F4) 기능으로 특정 오브젝트의 상세 정보를 볼 수 있습니다.

  • [그림3] Describe(F4) 화면
  • Describe(F4) 화면

ER-Diagram은 Code Road Map과 마찬가지로 그래픽화된 인터페이스를 BMP, PNG 및 JPEG 형식으로 저장 가능 하고, Report 버튼을 이용하여 HTML 또는 RTF 형식으로 보고서를 만들 수 있습니다.

HTML 보고서는 사용자가 쉽게 Object를 클릭해서 세부정보를 볼 수 있고, Object 세부 정보가 하이퍼링크로 연결되어 있기 때문에 사용하기 편합니다.

  • [그림4] Report 화면
  • Report 화면

- 강좌 URL : https://www.gurubee.net/lecture/2246

- 구루비 강좌는 개인의 학습용으로만 사용 할 수 있으며, 다른 웹 페이지에 게재할 경우에는 출처를 꼭 밝혀 주시면 고맙겠습니다.~^^

- 구루비 강좌는 서비스 제공을 위한 목적이나, 학원 홍보, 수익을 얻기 위한 용도로 사용 할 수 없습니다.

댓글등록
SQL문을 포맷에 맞게(깔끔하게) 등록하려면 code() 버튼을 클릭하여 작성 하시면 됩니다.
로그인 사용자만 댓글을 작성 할 수 있습니다. 로그인, 회원가입